インフラエンジニアのPC環境

インフラエンジニアは常に効率環境を目指している

ユーザ用ツール

サイト用ツール


サイドバー

目次

ホーム

OS


CUIソフト

今はほぼ未使用

操作を覚える必要のあるおすすめソフト

software:filer:terminal


ターミナルで利用するCLIファイルマネージャ(ファイラー)の比較・おすすめ

CUIファイルマネージャー(ファイラー)概要

ターミナルではcdコマンドで移動するのが一般的かと思いますが、
デスクトップや作業環境として特定の機器に多くの時間いる人は、
ディレクトリ移動のために、CUIファイラーを使う方が移動が速いです。

例えば、エンジニアで、直接サーバにログインしてAnsibleなどの設定をしている人も、ターミナル使った方がよいです。

vifm (おすすめ)

  • Linux,Windows, Mac
  • CUI
  • vimと同じようなキー操作で利用できる。
  • 高速に動く

詳細は、vifm : ターミナルで動くviライクなファイルマネージャーの利用方法


Midnight Commander (MC)

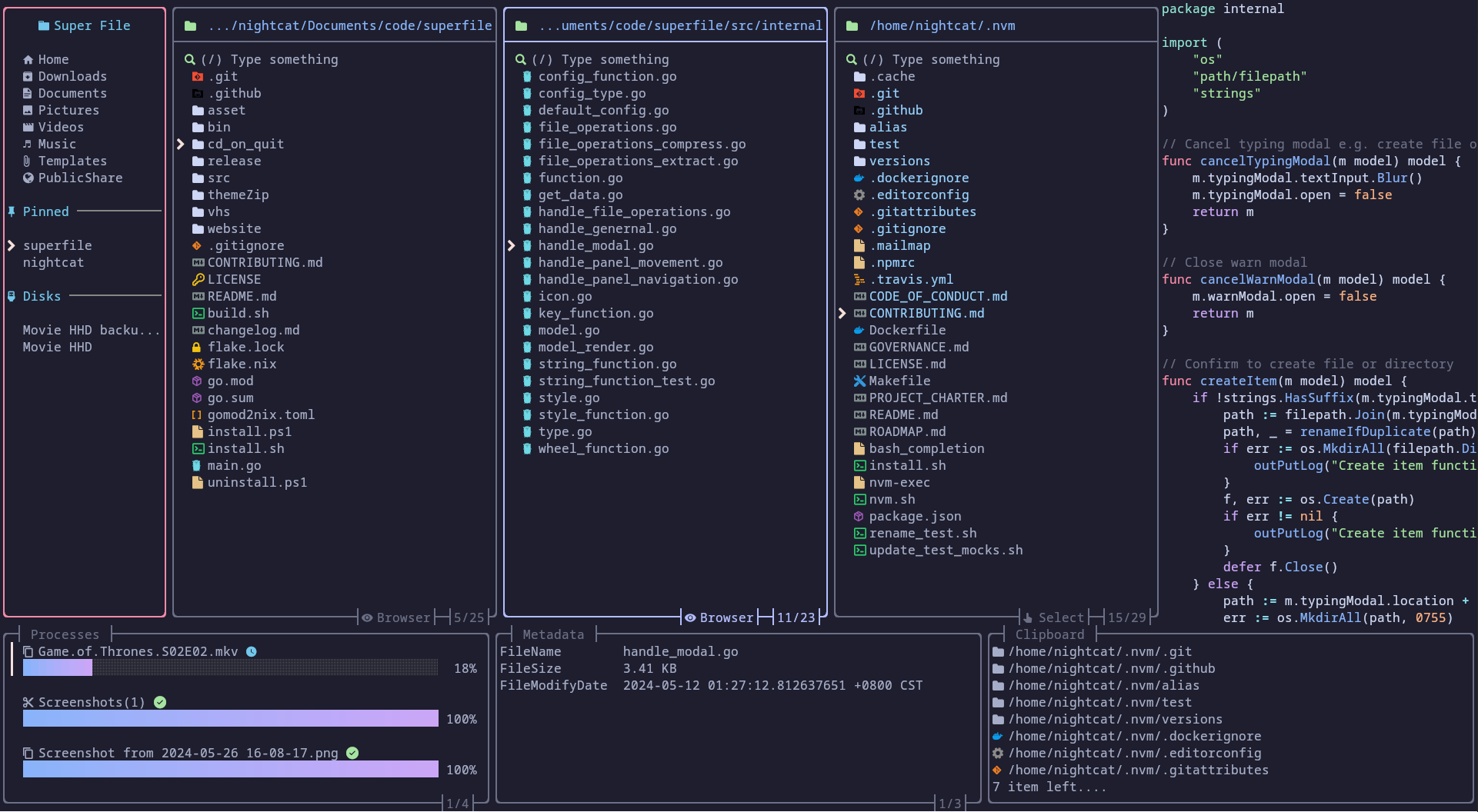
superfile

Yazi

https://yazi-rs.github.io/
https://github.com/sxyazi/yazi

  • Rust 言語で書かれたとても機敏な動作のターミナル用ファイラー。
  • マウス操作にも対応。

詳細は、Yazi マウスも使えて、ターミナルで高速に動くファイルマネージャ


ranger

  • 3面式のCUIファイラー
  • python製
  • Vimキーバンド
  • プレビューが、テキストのSyntaxHighlightやPDFや画像や動画も可能
  • 3列表示(Ver.1.8からタブに対応)

詳細は、ターミナル型ファイルマネージャーranger


nnn

lf


fff (Fucking Fast File-Manager)

https://github.com/dylanaraps/fff

  • A simple file manager written in bash.



Midnight Commander (mc)

  • 昔からある2画面ファイルマネージャ
  • F5などのファンクションキーで操作する。(ファンクションキー押しずらいです。。)
  • Emacsのキーバインドを利用可能 (vi派なので、ちょっと。。)


vimプラグインのファイラー

vimで利用できるファイラーだと、LinuxでもMacでも、Windowsでも利用することができます。

Netrw(vim標準)

  • vim標準
  • あくまで、vimで編集するためのディレクトリを表示するためのファイラーの機能を提供。
    • Netrwではフォルダーコピーができません。
  • Enterで編集した場合、編集を終了するとファイラーも終了してしまう。
  • 「t」でタブで編集するとよい。

詳細は、vim標準のNetrwファイラーの使い方


defx.nvim

vimfilerの作者の新バージョン


Vaffle

vimfiler

  • 有名
  • 高機能


Unite


dirvish


software/filer/terminal.txt · 最終更新: by kurihara

ページ用ツール